
Assalammualaikum Wr. Wb
Kali ini saya akan membahas tentang cara membuat flowchart di flowgorithm. Untuk yang belum tahu, Flowgorithm adalah sebuah software gratis yang bertujuan untuk mempelajari bahasa pemrograman dengan menggunakan flowchart atau bisa juga disebut bagan alir. Dalam website resminya, Flowgorithm menulis dapat secara interaktif mengubah diagram alur anda ke lebih dari 18 bahasa pemrograman, yaitu : C #, C ++, Java, JavaScript, Lua, Perl, Python, Ruby, Swift, Visual Basic .NET, dan VBA.
Saat ini flowgorithm tersedia dalam beberapa bahasa untuk pengguna. Sampai saat ini aplikasi tersebut mempunyai lebih dari 20 bahasa yang salah satunya adalah bahasa indonesia dan pastinya akan terus bertambah. Untuk mengunduhnya, anda cukup pergi ke website resminya atau klik http://www.flowgorithm.org/download/ . Namun sayangnya saat ini aplikasi ini hanya tersedia dalam versi windows. Versi linux dan Mac masih dikembangkan.
Langsung saja berikut langkah membuat flowchart di aplikasi flowgorithm :
- Hal pertama yang harus anda lakukan adalah mendownload flowgorithm di link yang sudah disediakan.
- Jika instalasi berhasil, maka akan muncul tampilan awal seperti ini

- Klik tanda panah antara main dan end, setelah itu akan muncul beberapa pilihan seperti dibawah ini.

- Setelah itu, anda bisa mulai membuat bagan alir seperti yang anda inginkan.
- Pada contoh di bawah saya membuat bagan alir dengan topik jalur masuk perguruan tinggi negeri, yaitu SNMPTN, SBMPTN, SMMPTN.



- Berikut ini adalah bentuk bagan secara keseluruhan.

- Untuk memvalidasi apakah bagan alir itu sudah berhasil atau belum, anda bisa menggunakan program Run yang berbentuk tanda panah hijau di pojok kiri atas.
- Jika berhasil, maka akan muncul hasil yang akan di dapatkan tergantung pada perintah anda masukkan.

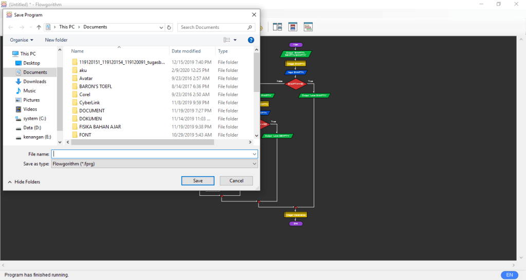
- Jika sudah selesai, anda bisa menyimpannya dengan mengklik file lalu pilih save.

Terimakasih sudah membaca tulisan ini.
Jika ada kesalahan saya mohon maaf. Wassalammualaikum Wr. Wb.